TSMaster
TSMaster是一款虚拟仪器软件平台,可连接、配置并控制所有同星的硬件工具、设备,实现汽车总线嵌入式代码生成、监控、仿真、开发、诊断、标定、ECU刷写、I/O控制、测试测量等功能。
TSMaster可以支持Vector、Kvaser、PEAK、ICS品牌总线工具及市场上主流的仪器(示波器、波形发生器、数字万用表)、板卡(AI、DI、DO等),结合测试系统的功能和可实现多硬件、多通道联合仿真、测试满足各种汽车电子部件、总成的PV/DV测试验证及产线下线检测需求。
TSMaster自带的小程序功能支持用户自定义仿真测试面板,测试流程,测试逻辑,甚至测试系统和自动化生成报告。用户基于TSMaster所写的每一行代码具有硬件无关性,可分享,可引用,可跨硬件平台。
可支持Matlab Simulink联合仿真,支持联合Carsim完成带车辆动力学模型的ECU算法仿真测试(软实时HIL)。内置C脚本、Python脚本编辑器,可直接在TSMaster中执行ECU代码。
-
汽车总线通讯系统设计
-
整车网络验证
-
零部件PV/DV验证
-
路试标定
-
信息安全验证,远程DOS攻击
-
ADAS无人驾驶数据采集回放
其他信息
| 二次开发 | 支持Python,LabView,C#,C++等 |
|---|---|
| 支持的协议 | CAN FD,CAN,LIN,即将支持汽车以太网 |
| 支持通道数 | 64路CAN或LIN通道 |
| 报文发送 | 支持原始报文、DBC/LDF报文发送;可配置信号生成器;可C脚本发送 |
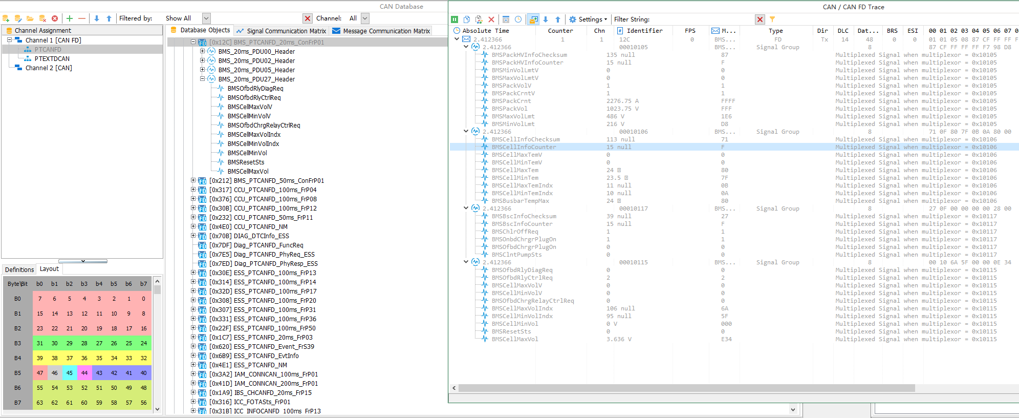
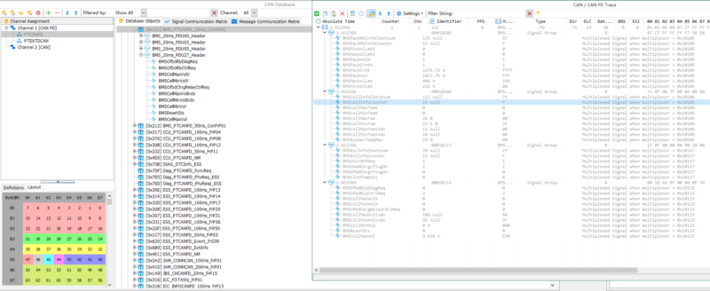
| 报文监控 | 实时显示原始报文,加载DBC/LDF之后可以显示信号值 |
| 报文过滤 | 支持基于通道、报文ID、信号值范围灵活配置 |
| 数据记录 | 直接记录到电脑硬盘,记录时间和硬盘大小有关,文件格式是BLF,可转成ASC或MAT |
| 数据库管理 | 加载并解析DBC文件、LDF文件、Arxml文件 |
| 仿真 | 支持CAN剩余总线仿真,加载DBC直接选择需要仿真的节点,也可以通过结合面板和C语言编程实现更灵活的仿真 |
| 回放 | 支持在线回放和离线回放,可直接回放BLF格式文件 |
| 统计信息 | 包括总线负载,帧率,错误计数,错误帧率等 |
| 图形化显示 | 支持图形曲线、仪表盘、数值显示信号值 |
| 脚本编辑 | C语言,Python |
| 测试系统 | 用户可定义完整的测试系统,支持自动化测试和自动报告生成 |
| 文件格式转换 | 支持十种汽车电子常用文件格式互转:dbc/arxml/xlsx/xls/dbf/yaml/sym/csv/json/fibex; |
| UDS诊断 | 支持配置诊断参数和诊断服务,多帧发送等,即将支持ODX文件(需另外付费) |
| CCP/XCP标定 | 支持A2L文件,支持在线/离线标定以及刷写(该功能需另外付费) |


















