TSMaster UDS诊断功能

诊断是汽车ECU的一项重要功能,当车辆在运行中,遍布全车的传感器可以跟踪车辆电气或电子系统中随时可能发生的多种故障。同星工具链协助用户方便的进行故障诊断相关功能的研发、验证及基于UDS协议的刷写。

TSMaster诊断功能支持配置诊断和诊断服务,基于UDS的FBL刷写,可实现自动化诊断。

TSMaster UDS诊断功能 XCP标定 同星智能

诊断参数配置

包括超时参数配置、TesterPresent配置、SeedKey DLL配置、内置SeedKey算法编辑器,可不借助外部VS等开发工具直接实现SeedKey算法。
TSMaster UDS 诊断功能 - 诊断参数配置
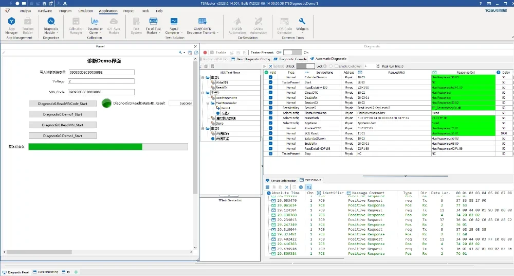
TSMaster UDS 诊断功能 - 基础诊断配置

基础诊断配置

用户可以自行编辑诊断数据库,包括各个服务的设置、请求和应答的相关参数等。我们也把34、36、37服务集成在一起,方便上传需要下载的文件(Hex、bin、S19);也可以设置各种校验方式。

诊断控制台

执行在诊断中配置好的服务:可以设置自动对比响应结果是否正确。
TSMaster UDS 诊断功能 - 诊断控制台
tsmaster-tosun-diagnostics-诊断

自动化诊断流程

在这里可以自定义流程,可以直接定义诊断服务,也可以选择前面配置好的诊断服务,排列顺序是可以任意拖动的,因此非常方便创建各种不同流程的Flash Bootloader刷写。

TSMaster UDS诊断应用场景

  • 基于UDS的FBL刷写

  • 高精度采集回放

UDS 刷写流程

基本参数配置与刷写流程协助你快速上手

诊断功能详解

带您认识每一个功能
提供使用注意事项