TSMaster 分析功能

TSMaster是一款专业汽车开发平台软件,可连接、配置并控制所有同星的硬件工具、设备。TSMaster 分析可实现报文发送/监控/回放、总线统计/记录、信号支持Trace,数字,图表显示等功能。

TSMaster 分析主要功能-报文监控

总线统计

CAN 总线统计功能包括:总线负载率、峰值负载率、数据帧率、数据帧计数、错误帧率、错误帧计数、控制器状态、发送错误计数。
总线统计
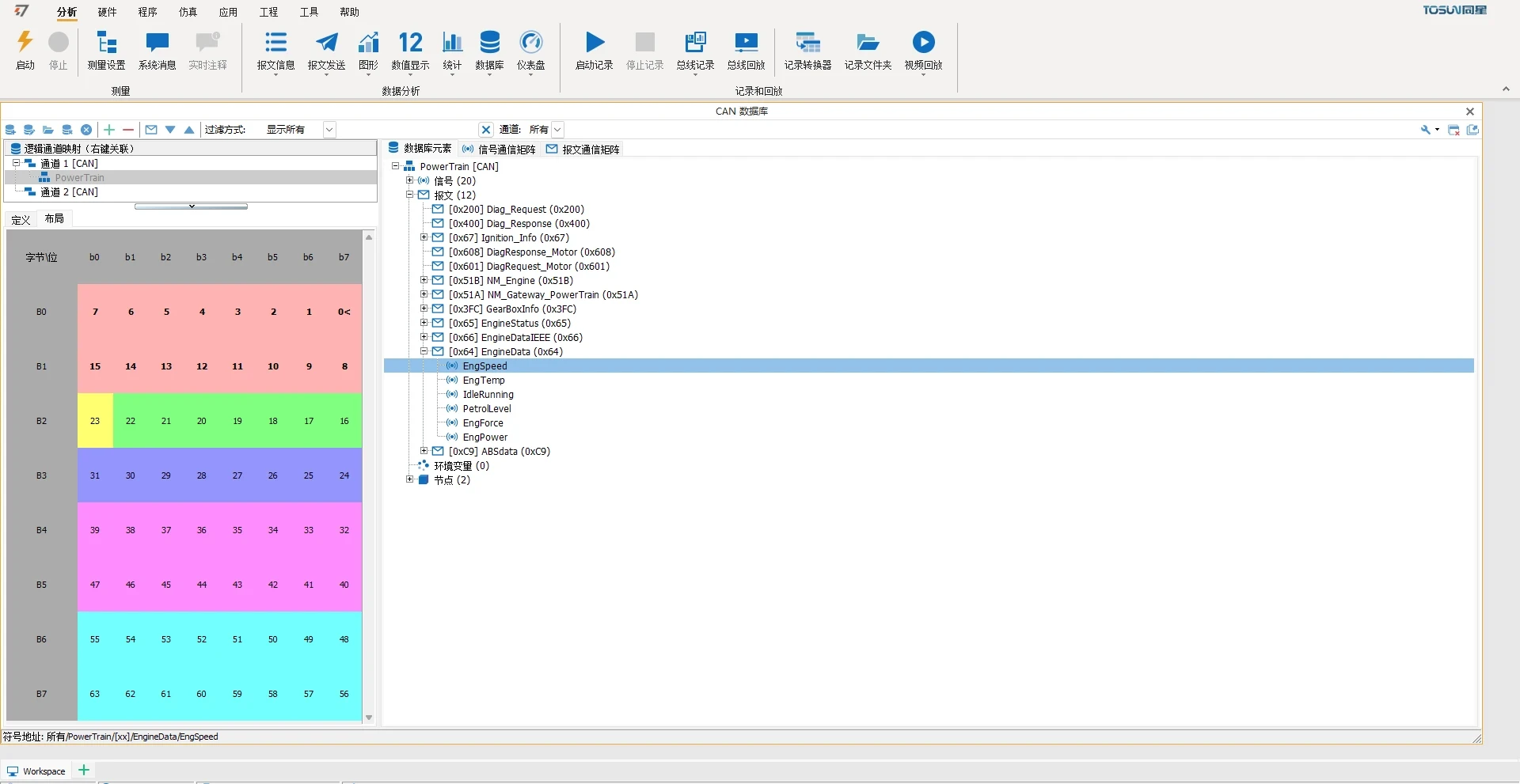
TSMaster 分析功能 - 数据库

数据库

支持加载 DBC,ARXML,LDF,XML 数据库,也可以显示数据库结构视图,信号通讯矩阵视图,报文通讯矩阵视图。

报文回放

报文回放支持 BLF/ASC 格式,分在线回放和离线回放。离线回放类似直接打开,可以配置后处理函数,也可以选择回放的范围。
报文回放
TSMaster 分析功能 - 报文发送

报文发送

  • 支持手动发送,快捷键发送和周期发送
  • 支持信号生成器,能够生成正弦波,方波,三角波和自定义波形数据等
  • 支持添加自定义报文和从数据库拉取报文
  • 支持将报文复制到脚本,非常便捷的实现更灵活的报文发送

报文监控

  • 可显示绝对时间和相对时间
  • 可滚动显示和固定显示
  • DBC解析后可直接查看信号值
  • 显示帧率或报文周期
  • 可设置通道过滤和ID过滤
  • 变化的报文字节加粗显示
TSMaster 分析功能 - 报文监控
TSMaster 分析功能 - 图形数值

图形数值显示

  • 信号 Y 轴灵活可配置,支持多轴模式和分离显示模式
  • 可选择精确显示数据点,而不是模糊显示曲线形状
  • X,Y 轴光标,便于用户分析数据
  • 丰富的快捷键,便于用户快速调整图形属性

TSMaster 分析窗口应用场景

  • 整车及台架测试

  • 数据记录与回放

  • 数据分析和图形化显示