overview前言
众所周知,CCP是CAN Calibration Protocol CAN 标定协议的缩写,XCP是Universal Measurement and Calibration Protocol 通用测量与标定协议的缩写。二者都普遍使用于开发、测试和车载标定,由ASAM(自动化和测量系统标准化协会)制定。
同星提供CCP/XCP标定方案,TSMaster支持CCP/XCP的在线标定、离线标定、自动化标定等,本文着重介绍TSMaster的CCP/XCP标定功能。
→ TSMaster 标定功能
CCP/XCP功能概述
CCP标定
XCP on CAN/CAN FD标定
支持DAQ/Polling测量
内存设置,包括加载镜像文件,配置校验方法等
支持特性参数曲线、MAP图等
支持MDF/MF4存储和回放
支持图形显示变量的曲线
支持标定参数管理,par/DCM或者hex格式
支持单文件和多文件下载
数据库
加载A2L文件之后,自动解析出数据库中的变量、转换方法、结构体布局等信息,也支持搜索。
协议详解
1、协议设置
协议设置主要包括安全算法导入、主从节点标识符设置、CAN FD配置、字节序等。
2、DAQ设置
XCP DAQ设置包括动态/静态DAQ配置、最大事件通道数量、优化类型、地址扩展、ODT信号配置、支持分频/恢复。
3、DAQ分配
系统消息查看:DAQ分配过程
报文消息查看:原始报文Trace
4、事件设置
可以手动或者自动从A2L文件创建事件名称、事件通道、触发速率、优先级、单位、事件类型等。
5、可选命令
XCP可选命令:可以手动勾选可选命令,或自动从A2L文件识别可选命令。
内存设置
内存配置包括:标定数据的加载和导出。支持s19, hex, mot文件。
数据记录
标定数据的记录,内部默认记录为mat格式,可选MDF格式的版本,也可导出为MDF格式文件。
信号激励
可以从标定数据库页面直接拖变量到信号激励页面,也可以直接点右键添加。可以重置到原始信号值,支持导入和导出配置。
参数曲线
1、MAP图显示
支持曲线和MAP图两种方式的参数标定,也可以从ECU中读取参数。
2、X/Y chat 显示
MAP图可以设置为X/Y chart 显示方式。
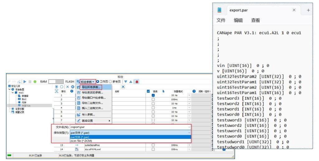
标定参数管理
✔ 支持标定参数的导入和导出
✔ 支持par、DCM格式和hex格式
✔ 可以将当前状态设置为基线
标定数据管理器,主要包含如下功能: ✔ 标定数据的加载和分析 ✔ 多标定数据的分析比对 ✔ 离线修改标定参数 ✔ 输出整改后的标定数据文件
1、加载数据
标定数据加载,支持数据类型包含: 1、Hex,S19类型数据。 2、DCM数据 3、PAR数据 上述载入数据如果只是A2L定义数据的局部,系统会提示用户选择一个模板数据文件自动补齐。
2、数据对比
数据比对包含以下操作: 1、数据变量统计 2、选择过滤条件: △ 所有项:显示所有变量。 △ 修改项:只显示修改过后的变量 △ 相同项:只显示没有变化的变量 △ 不匹配项:加载数据文件中出现了A2L中未定义的变量
3)选择参考文件:参考文件变化过后,响应的比对结果也会跟着变化。被选中作为参考的文件图标如右图所示。
4)选择数据块,查看详细变化的数据点。如下图所示:黄色背景表示整改后数据。
3、数据标定
静态数据标定让工程师完成标定数据的分析和整合。比如把多个不同的标定数据整改到一个目标标定数据文件中,其操作过程跟离线标定一样。
在操作完成后,支持用户导出Hex/s19数据文件和DCM/Par等标定数据管理文件。
标定数据固化
CCP/XCP标定过程中修改的参数位于标定RAM区域中,在ECU断电过后,这部分修改后的参数就会丢失。因此,需要需要把标定后参数固化到ECU的Flash中。一般采用两种方式:基于CCP/XCP或者基于UDS。
1、基于CCP/XCP的刷写
通过 XCP Program 协议(UDS 协议另行讲解)把标定好的数据文件下载并固化到目标ECU 中,让标定数据生效。
在完成了下载参数的配置过后,推荐的下载方式是:
1)先擦除 ECU 内部数据。
2)再执行下载流程。
采用这种方式,刷写速度会远远快于直接执行下载流程
2、基于UDS的刷写
在TSMaster中,根据刷写规范从上往下配置刷写流程即可。其中,标定数据文件加载到复合服务中,软件内部会自动生成对应的0x34,0x36,0x37服务流程,详细配置方法,可以查询TSMaster诊断相关章节说明。
标定数据固化
TSMaster内置报文信息分析,诊断,标定,系统变量数据于一体,便于同步分析数据。通过COM组件调用也可以实现自动化标定。
典型应用: 在产线,实验室等场景下用户自己开发的应用程序通过COM组件接口来调用TSMaster软件实现自动化标定和刷写。
远程标定
1、远程标定系统在客户端完成设备映射后,用户的实际操作界面依然是TSMaster,因此前述介绍的TSMaster的所有特点,适用于此远程系统。
2、设备端采用MCU设备+4G/Wifi模块,相比于采用SOC或者小型计算机设备的方案,具有更强的环境适应性。
3、数据分析,数据管理方面,充分利用TSMaster软件系统的已有特点,具有很强的数据分析,比对,整改,导出的能力。








