我们很高兴为您带来 TSMaster 2025.06 版本的更新汇总!本次升级聚焦 AIO、DIO、用户事件、DDS 支持、API 文档网页版等核心功能,并释放多项新API,全方位优化软件性能、增强灵活性,让您的开发与测试工作更加高效便捷!
TSMaster 2025.06
2025.06版本重磅升级!聚焦硬件、仿真、设计三大模块,全面提升汽车电子开发效率与灵活性,助您轻松应对复杂测试场景!现在,让我们一起探索这些功能吧!
硬件模块功能更新
【 IO 】

更新功能:
TSMaster新增IO功能,支持DIO、AIO两种IO类型进行输入输出。针对不同的IO类型,支持设置数字或模块输入的采样率,数字输出的模式、电压和类型等。
【 DIO配置 】
1. DIO通道选择配置

2. 数字输入参数
采样率(Hz): 可选0.001、0.01、0.1、1、10、25、100。

当数字输入DI引脚无电压输入时,DI系统变量的值为0;当DI引脚输入电压超过阈值,DI系统变量的值变为1。

3. 数字输出参数
数字输出的参数设置与设备类型相关,分为TC系列和Tlog记录仪两种。TC系列的数字输出可设置普通电平输出和PWM波输出。Tlog记录仪的数字输出支持设置普通电平输出。
(1)TC系列数字输出参数支持设置输出电压等级、输出模式和输出类型。
电压等级Voltage Level: 可选5V/12V
输出模式Output Mode:
Push-Pull:可以主动输出高电平和低电平,适合高速和大电流的驱动。
Open-Drain:只能输出低电平,高电平需要外部拉电阻实现,适合多设备共享信号线。
Open-Drain-Pull:与Open-Drain类似,强调了外部拉高电阻的使用。
Open-Drain-Push:可以根据需求通过外部电路增强输出驱动能力。
输出类型Output Type:
General Output: 普通电平输出
PWM Output: 输出PWM波

(2)Tlog系列的数字输出,支持设置周期性汇报,用于输出状态的回读监测。
周期性汇报(Hz):0.001、0.01、0.1、1、10、25、100。

【 AIO配置 】
1. AIO通道选择配置

2. 模拟输入参数
采样率(Hz):0.001、0.01、0.1、1、10、25、100。

【IO监控】
TSMaster支持使用系统变量方式监控IO值

【 IO小程序函数 】
TSMaster小程序提供了两个控制DO输出的函数:普通电平输出函数和PWM输出函数。
tsdio_set_vlevel_output_async:普通电平输出函数
使用示例1:
模式:
数字输出模式设置为普通电平输出,输出电压为5V,输出模式为Push-Pull。
代码:
com.tsdio_set_vlevel_output_async(CH1, 1);
观测:
使用示波器监测普通电平输出的高电平为5V。

tsdio_set_pwm_output_async:PWM输出函数
使用示例2:
模式:
数字输出模式设置为PWM输出,输出电压为5V,输出模式为Push-Pull。
代码:
com.tsdio_set_pwm_output_async(CH1, 20, 1);
观测:
示波器监测PWM输出幅值为5V,占空比是20%,频率1s。

设计模块功能更新
【 用户事件 】
→【设计】-【用户事件】

更新功能:
用户事件支持在某些事件之前或之后添加自定义事件。选择对应的用户事件函数后,程序会自动加载名为“user events”的C小程序库,该小程序库中包含10个与用户事件中对应的自定义函数,用户可以选择对应的自定义函数进行编辑操作。“user events”小程序库从TSMaster工程加载后便会自动运行。
示例:想要实现打开工程后,不启动工程但运行指定C小程序。

仿真模块功能更新
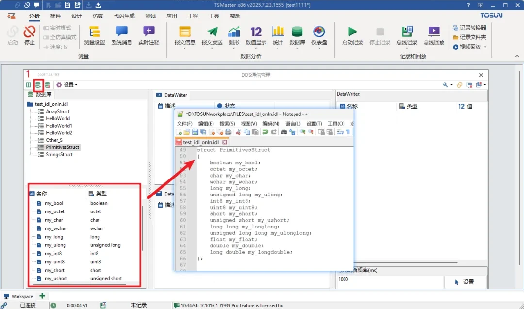
【 DDS 】
→【仿真】-【DDS】

更新功能:
支持DDS模型,支持动态解析IDL文件,无需预先生成代码。
1. 支持基础IDL数据库的导入查看

2. 支持QoS XML配置文件的导入

3. DDS通信
DataWriter
DataWriter区域展示当前已创建的DataWriter列表以及关键信息:channel_id、domain_id、topicName、typeName、启动状态等;右键可执行:启动、暂停、删除等操作。
1)创建DataWriter:

2)数据修改,点击“开始”,右侧DataWriter数据展示区实时显示DataWriter发送的数据。

3)发送频率设置区域(仅限 DataWriter) :支持设置数据发送周期,控制模拟发送。

DataReader
展示当前已创建的 DataReader 列表及关键信息,与 DataWriter 类似; 右键操作项一致。
1)创建DataReader :

2)点击“开始”后,右侧DataReader 数据展示区实时显示DataReader 接收到的数据内容。

【 C小程序 】
→【API函数接口更新】
ui_show_main_form
函数说明:在特定位置显示主窗体界面
rpc_data_channel_create
函数说明:在 master 和 slave 节点之间创建一个基于 RPC 的指针数据通道。
rpc_data_channel_transmit
函数说明:通过RPC数据通道传输数据。
rpc_data_channel_delete
函数说明:删除RPC数据通道。
调用示例:

帮助模块更新
【 API文档 】
→【帮助】-【API文档】

更新功能:
TSMaster新推出API文档网页版。该网址上集成现有的所有API函数说明,按照协议、功能进行分类。每个API函数除函数、传参说明外,还附带函数调用示例。

欢迎下载体验TSMaster 2025.06版本
TSMaster 技术交流群
如您有关于TSMaster软件使用问题需要技术支持,欢迎扫码添加TOSUN同星技术客服企微直接联系和咨询:

小贴士:
1、软件下载:
点击下方软件下载链接,直接下载安装,建议下载 beta 版本:
2、软件升级:
在电脑有互联网连接的前提下,可以在软件内检查升级至最新版本。
注:同星智能技术支持邮箱:support@tosunai.cn,欢迎大家前来咨询!(须注明公司及联系方式)








