TSMaster 202503 软件功能又更新啦!这一次,我们带来了工程师们期待已久的以太网通信仿真功能,让您的车载网络测试如虎添翼!除了以太网通讯仿真功能,还新增软件网关、GPS记录数据格式转换等功能。立即升级TSMaster 202503最新版本,解锁更强大的仿真功能吧!
1. 仿真模块
【以太网通信仿真】
→【仿真】-【以太网通信仿真】

更新功能:以太网通信仿真模块模拟真实ECU发送和接收通信报文的过程,验证软件在处理不同类型报文时的准确性和稳定性。该模块可灵活模拟各种通信故障场景,满足系统鲁棒性测试需求。比如,模拟网络延迟、数据包丢失、错误报文注入等故障情况,帮助开发者测试软件在复杂通信情况下的应对能力。
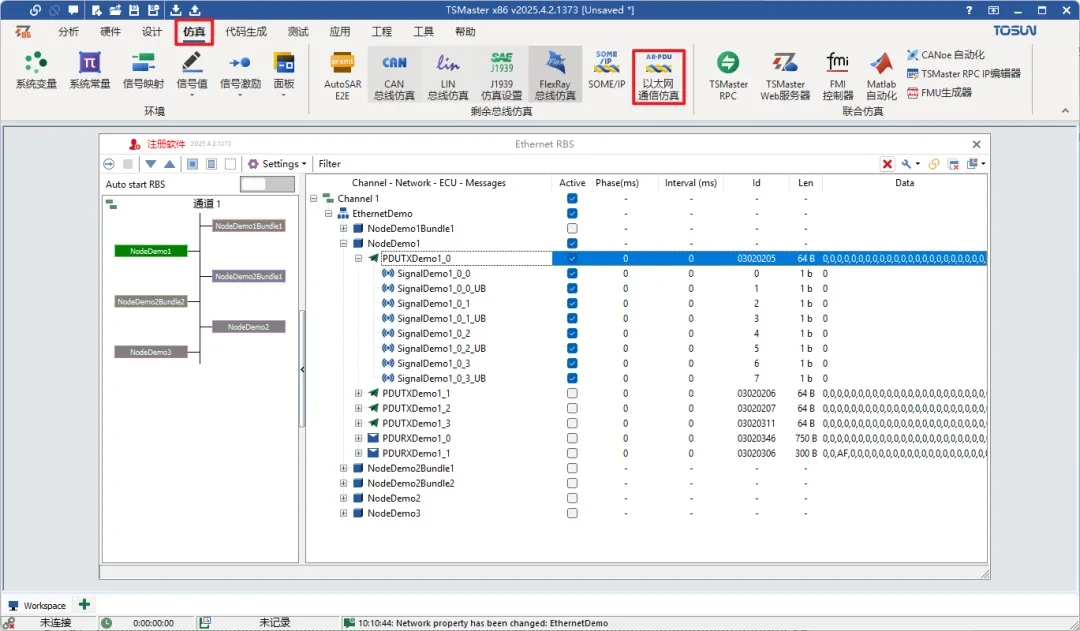
功能一:以太网报文解析
● AUTOSAR PDU解析
启动以太网通信仿真后,在【分析】->【报文信息】中可以查看AUTOSAR PDU解析。

报文信息页面左侧Detail View1窗口中,显示了报文解析信息,包含:抓包时间、报文基础解析信息、以太网帧基础解析信息。

Detail View2窗口中,上半部分是显示解析出的字段;下半部分是十六进制和ASCII码显示的原始数据。
● SOMEIP PDU解析

Detail View2窗口中,上半部分是显示解析出的字段;下半部分是十六进制和ASCII码显示的原始数据。
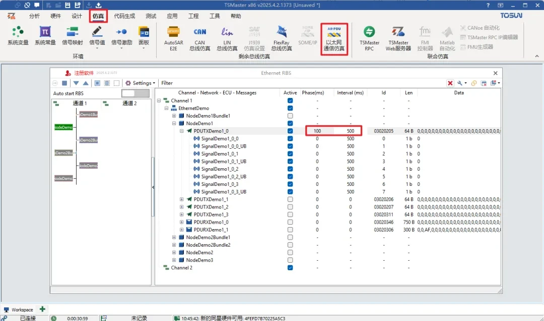
功能二:故障模拟
● 模拟网络延迟

功能实现:在以太网通信仿真界面,修改Interval(ms)的值,可以设置报文发送的周期;修改Phase(ms)的值,可以设置报文发送相位;如下图设置发送周期500ms,发送相位100ms,从而模拟出网络延迟。
● 模拟数据包丢失

功能实现:在以太网通信仿真界面,不勾选对应的报文,在仿真时就不会发送,从而模拟数据包丢失的情况。
● 模拟数据错误报文

功能实现:在以太网通信仿真界面,可修改Data字段,设置错误值,从而模拟数据错误报文的发送。
以太网通讯仿真API
除上述以太网通信仿真模块的功能更新外,TSMaster也提供了相关的仿真API接口,便于用户在小程序、图形程序等中自主调用。
- eth_rbs_set_pdu_phase_and_cycle_by_name
- eth_rbs_configure
- eth_rbs_activate_all_networks
- eth_rbs_activate_network_by_name
- eth_rbs_activate_node_by_name
- eth_rbs_activate_pdu_by_name
- eth_rbs_set_signal_value_by_element
- eth_rbs_set_signal_value_by_address
- eth_rbs_get_signal_value_by_element
- eth_rbs_get_signal_value_by_address
- eth_rbs_start
- eth_rbs_is_running
- eth_rbs_stop
2. 测试模块
【软件网关】新增CAN报文软件网关
→【测试】-【软件网关】

更新功能:软件网关支持将源通道上的接收报文转发到目标通道发出。同时,软件网关中也可以将转发的报文中的信号设置不同的信号生成器类型,包括正弦、斜坡脉冲、值范围、切换、随机、自定义以及系统变量。若未设置信号生成器,则信号保持默认状态,即“无”状态。

3. 硬件模块
【TLog】支持将GPS数据从blf格式转换为asc文件格式
→【分析】-【记录转换器】

更新功能:使用同星Tlog系列记录总线数据blf,使用记录转换器将blf转换为asc格式,可以查看录制过程中记录的GPS数据,如:经纬度等。
TSMaster 技术交流群
如您有关于TSMaster软件使用问题需要技术支持,欢迎扫码添加TOSUN同星技术客服企微直接联系和咨询:









